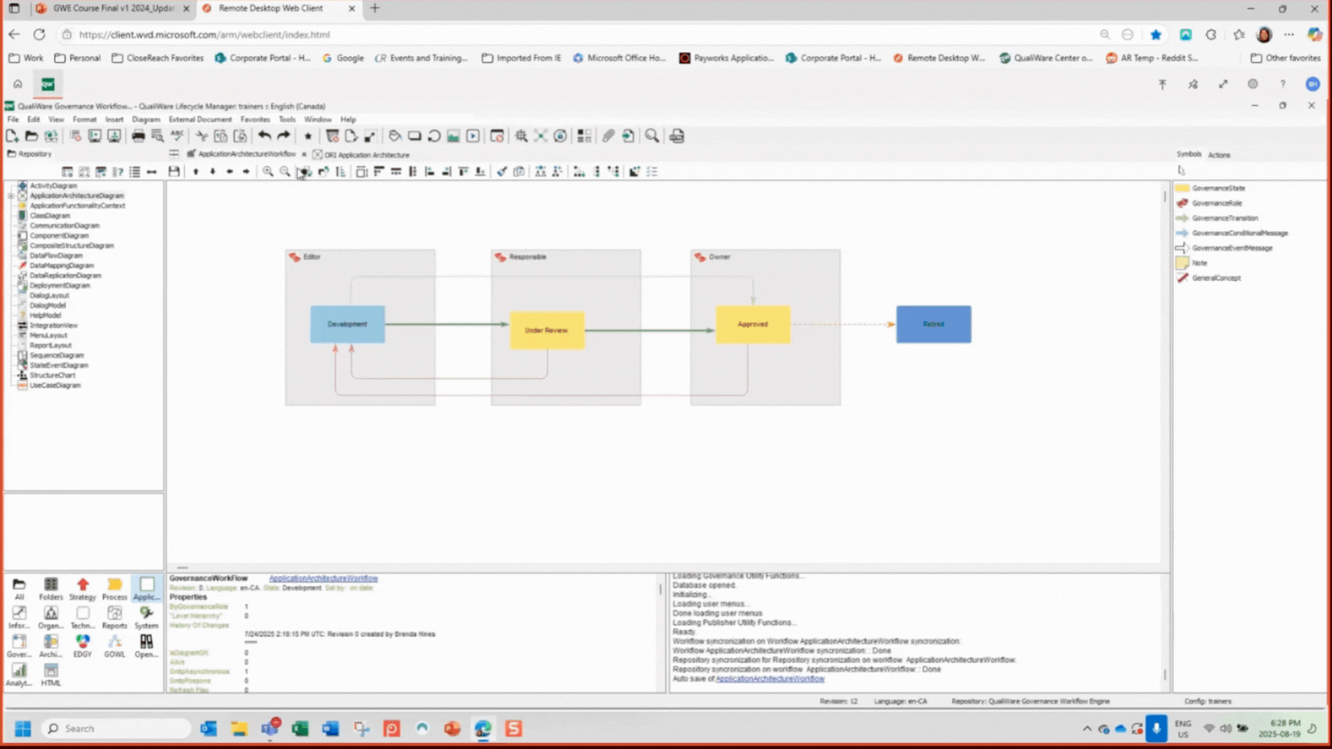
Make ownership obvious by defining Current, Master, and Responsible roles so everyone knows who does what next.
1. Identify the key roles.
Every workflow needs:
-
- Current Role – the person responsible for taking the next action.
- Master Role – an administrator or process owner who oversees approvals.
- Responsible Role – the person accountable for that object or diagram.
2. Populate the “Responsible” field.
Open the diagram or object and make sure the Responsible property lists a valid user or role. Without this, action buttons won’t appear.
3. Restrict transitions to roles.
In each transition’s settings, specify who can perform it:
a.“Only Responsible Role”
b.“Only Master Role”
c.“Any Role.”
This prevents unauthorized actions.
